Blog

Between Nature and Culture — Lessons Towards Jonathan Harvey’s ‘Paradise Garden’, part 1

I was a bit late to the game on Jonathan Harvey, who has now been galavanting through stars and galaxies since 2012 (probably skipping rocks across the milky way with Karlheinz, who I understand consistently skips to 13, counting backwards whilst ritually removing his nose, ears, and fingers… and this, sweetie, is where babies come from). I’d heard the name, but little more than that until about four years ago, when my colleague Louis Chiappetta introduced me to Harvey’s Bird Concerto with Pianosong owing to my interest in Messiaen’s avian output. Since then I’ve found myself profoundly interested in Harvey’s music (if you are a breathing human with a beating heart, this is not hard to do), something I’m grateful to have happened in my musical life. I’ve only really played three pieces of his (I am currently learning the entirety of his piano output, which at 45 minutes total is relatively slight), first one piece he’s probably best known for, Tombeau de Messiaen, an 8 minute romp for piano and electronics written in 1992 as a memorial to the eponymous French composer; Run Before Lightning, a fiendish 2004 outburst of hot condensate and blurred fingers for flute and piano; and now Bird Concerto with Pianosong, a 2001 piano concerto (of sorts) for sinfonietta and electronics. To say I performed the latter at Cornell last April with Ensemble X and Timothy Weiss conducting would be to assume I had ‘merely’ survived the rodeo bull test of concerto pianism. But this piece, in its current extant form, cannot ‘merely’ happen without a ton of DIY and unintended high-stakes team building exercises. And I would say that’s a shame, because Bird Concerto is an indisputable masterpiece and should be getting play everywhere, except that my now overriding impression of Harvey’s work, both from reading in the wake of his interests, playing some of his music, and really getting under the hood of this particular piece, is that his imagination thrived on this borderland of material and immaterial. As such, the unanticipated restorational work needed to make this piece happen now seems a puckishly poetic message from the composer as he traverses the stars. A bit like Debussy, a clear articulation of ambiguity is the musical goal, but any investigation towards the purpose or motivation behind particular musical decisions seems to run circles around the same big signpost: “pleasure is the law.”

The obsessive performer whines, “Well, certainly there is craft! How else could you have constructed something so gloriously unified!?”

The master of mystic arts calmly replies, “Science can reduce to common unit: ‘sample’ ; and so connect : built net of that unit hybrid forms. The semantics, deeper meaning, can be changed (with imagination) otherwise it remains reductionist and brittle. New Insights, new connections, formed between Nature and Culture.”❁ [any time I reference material, like this, from Harvey’s sketches held at the Sacher Stiftung in Basel, I will indicate with this mandala-like symbol. My deepest gratitude to the Sacher foundation, and in particular Simon Obert, who manages the Harvey collection in addition to 30+ other composers.]

In short, the electronics provided by the publisher were not really usable (I will explain what this means later on), and as this performance was a relatively low-budget university affair, we could not afford to, say, hire and fly out a specialist from IRCAM, or even dedicate someone to being solely responsible for the electronics. Or rather, that someone was me, since this piece is the subject of my dissertation, and I do a fair amount of work with electronics on the side. Working in tandem with the amazing Abby Aresty from Oberlin, where Tim Weiss was conducting the piece (with Ursula Oppins on piano) just a week before our Cornell performance, we managed to make the piece work literally just under the wire. This is to say, our performance was, for all intents and purposes, the sound check. That process is the subject of this blog post, and until the materials for this piece are updated, hopefully this serves as useful documentation for those interested in performing an early masterwork of 21st century music.

OLYMPUS DIGITAL CAMERA
I did NOT sign up for this… actually, this is exactly what I signed up for. (Photo credit Qiushi Xu)

First, a word about Harvey for those who aren’t familiar with his work. He was born in 1939 in Sutton Coldfield, UK, just outside Birmingham, and spent much of his childhood as a church chorister amidst the smells and bells of high Anglican musical practice, often singing in two services a day. His father, Gerald Harvey, was an amateur composer, a sort of “English pastoral mystic” as the son puts it, and it is within these deeply musical contexts JH recalls having a series of epiphanic experiences in his chorister days: feeling subsumed by the otherworldly power of the sacred music he was performing, having occultist visions of ghosts and other spirit presences and life after death, and often stealing into the St. Michael’s chapel and improvising on the organ. He “lost religion” later on during his years at Cambridge, but continued to have a love for the rituals and their encompassing mystery, and essentially decided that through his burgeoning desire be a composer he would pursue music fixated on the mystical experiences universal to most religions. The danger of falling into a kind of “warm bath” of New Age-ist banal, escapist happiness was not lost on him, and so his music, if it may be very bluntly summed up, sought an honest depiction of humanity’s Sisyphean struggle of attaining transcendent states of consciousness. That is, filled with noise, distractions, interruptions, anxiety, fear, and only brief glimpses of a Beyond that could as quickly disappear under a flash of dark spiritual retrogradation. He eventually became a practicing Buddhist, and many of his later works deal directly with Buddhist texts and teachings. …Towards a Pure LandBody Mandala, and Speakings are a trilogy of orchestral works written (apparently at mind-blowing speed) between 2005-8, all based on Buddhist thoughts on the purification of mind, body, and speech. Similarly, Wagner Dream is a 2006 opera based on a semi-fictional account of Wagner suffering a heart attack in Venice and receiving a lesson/vision from the Buddha as he dies. This was somehow written at the same time as the aforementioned trilogy. JH saw Buddhism (at least Vajrayana Buddhism, which is what he studied and practiced) as a near perfect distillation of the spiritual pursuits of most other religions, and as such the Buddhist themes in his works serve as tools for seeking a universalist vision of humanism, which you could say is rather a continuing theme of the Enlightenment (itself heavily influenced by Eastern philosophy). His music is at times blindingly ecstatic, a bit as though Scriabin had lived through the transistor age, but not without a hint of the irreverent 1960s wit that made artists like Cage and Kagel masterful musicians (a fact that I’m afraid is all too often lost on modern-day denizens of post-modern thought, but not this incredible film).

p0129hb1JH’s use of electronics to augment his music, which began quite early on in the 1960s and represents a large body of his output, was a favorite tool for communicating the impermanence of reality taught in Buddhism (‘Emptiness’, or Śūnyatā), since with electronic sounds if one can trick the ear into believing the worldly impossible, the mind can be moved towards the otherworldly possible. There is so much more to say about the spiritual side of his music, which has in many ways cast him as the Buddhist-tinged successor to über-Catholic Olivier Messiaen (who, unlike JH, rejected the “mystical” label for his own work), and this is undoubtedly what JH most foregrounded about his artistic outlook. But for now, a bit about Bird Concerto

Bird Concerto with Pianosong was written for English pianist Joanna MacGregor, and premiered at the Cheltenham Music Festival by Martyn Brabbins and Sinfonia 21 in November of 2001. Harvey seems to have conceived of the piece as a concerto for piano and sampler (he refers to this in his work diary as early as November 1999❁), but says the Californian birds he heard while teaching at Stanford went a long way to reorienting his thinking on the piece from being a “Piano Concerto” to a “Bird Concerto.” In his program notes he writes, “‘real’ birdsong was to be stretched seamlessly all the way to human proportions—resulting in giant birds—so that a contact between worlds is made. When I started to transpose them and slow them down to our natural speeds of perception they began to reveal level after level of ornamentation – baroque curlicues and oriental arabesques.”

The birdsongs❁ used for this piece are, in fact, not ‘real’ birds, but synthetic transcriptions ‘drawn’ by hand by Bill Schottstaedt, one of Harvey’s colleagues at Stanford. In an email to Harvey, Schottstaedt wrote:

I used a bird guide (the “Golden” guide to birds) and a couple of articles from Cornell’s Ornithology lab; these had stamp-sized sonograms which I transcribed by hand (using a magnifying glass) into CLM (actually Mus10) envelopes, then tidied some of them up by ear –– there are regional differences in bird songs. It was a lot of fun, but was a serious strain on the eyes. The result managed to fool (or at least interest) both the AI lab cat (named Marathon for her yowling) and my pet cat, so I figured the experts were satisfied. I very pleased you’ve found them useful!❁

These synthetic songs are loaded onto a sampler, originally a massive rack-mounted Akai unit, and the pianist triggers these samples from a Yamaha synthesizer (whose own sounds are often subtly employed) placed on top of the piano. From several of the most interesting birdsongs, unique scales were extracted and expanded into ‘spaces’❁, collections of pitches representing repeating patterns that acted as, to use his word, “sieves” through which his melodic and gestural inclinations would be automatically organized (in other words, the music is ‘magnetized’ to a unique constellation of pitches from low to high frequencies). On the ‘human’ end of the spectrum, 15 instrumental ‘objects’ are composed integrating various fragments of these birdsongs––in his sketches he writes, “Just as birds have ‘their songs’, so do we,” and further hints at quotations both of his own music and other composers❁. JH compositionally treats these ‘objects’ as sampled sounds in and of themselves, and in so doing the human and avian worlds are entangled––bird ‘objects’ are slowed down to the human realm of hearing, their pitches and rhythms extracted and distributed into music played by the ensemble, the human ‘objects’ elevated into the avian realm through their relationship to specific birdsongs.

screen shot 2019-01-23 at 7.16.03 pm

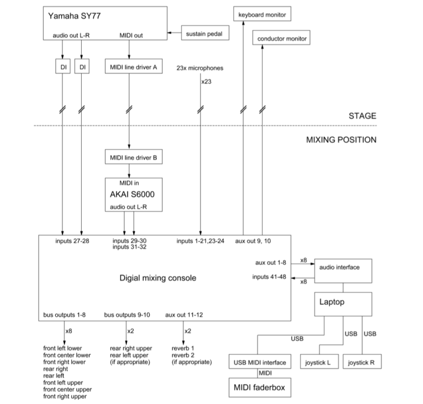
But that’s just what’s happening on stage between the pianist/‘samplist’ and the rest of the ensemble. Every instrument is miked, translating to ca. 24 microphones on stage, each of which is fed to a mixing board (attended by one of three ‘diffusionists’) out in the audience which mixes the incoming signals into 8 ‘groups,’ the constituent instruments of which change with each section of the piece. These 8 groups, whose respective levels are controlled by the first diffusionist at the board, are fed into a computer program (Max/MSP) for processing. The incoming ‘humansongs’ are ring modulated (a sound made famous primarily on a classic British TV show), a signal processing mechanism similar to the way radio signals are transmitted, which, believe it or not, is related to the physiological mechanism by which birds produce sound. Remember that Yamaha synth mentioned earlier? Yamaha’s synthesizers use a form of Frequency Modulation synthesis, effectively the same phenomenon used by birds, developed by the American composer John Chowning at Stanford. Human/avian entanglement in all facets of this piece, both within and without.

The ring modulated instrument groups, now ‘birdified,’ and whose levels in the software are controlled by the second diffusionist, are fed into a part of the computer program which diffuses them throughout a circle of 8 loudspeakers positioned around the audience. The instruments’ apparent position within this circle are controlled by the third diffusionist with two joysticks, which, just visually speaking, has to be the most cool-looking job in the whole piece. This third diffusionist’s joystick gestures ‘flies’ the instrumental sounds around the room, an idea Harvey seems to have been inspired to explore from the writings of French philosopher Gaston Bachelard, himself interested in the sensation of ‘flight’ and motion as the foundation of imagination itself:

A psychology of the imagination that is concerned only with the structure of images ignores an essential and obvious characteristic that everyone recognizes: the mobility of images. Structure and mobility are opposites—in the realm of imagination as in so many others. It is easier to describe forms than motion, which is why psychology has begun with forms. Motion, however, is the more important. In a truly complete psychology, imagination is primarily a kind of spiritual mobility of the greatest, liveliest, and most exhilarating kind. To study a particular image, then, we must also investigate its mobility, productivity, and life. [Bachelard, Air and Dreams, 2]

The jobs of all three diffusionists are marked up at the very bottom of the score, the joystick ‘gestures’ in Harvey’s distinctive chicken-scratch, the rest seemingly marked up by a considerably less feverish hand. screen shot 2019-01-23 at 2.52.03 pm

I had gone through and color-coded three separate scores for the three diffusionists (for our concert, an all-star trio of composers Kevin Ernste, Piyawat Louilarpprasert, and Christopher Stark), only to soon realize that Faber had sent us only old editions of the score from 2001 which were missing more than half the crucial markings for the diffusionists. This being only a few days before the concert, I went to the library, copyright infringement be damned, literally cut the school’s copy of Bird Concerto from its bindings, and ran it through a copier. I have subsequently apologized to the librarian, who I think forgave me, and as for Faber…

In total, what is needed to perform this piece is the following:

  • 8 large speakers (≥1000 watts each) and stands (plus 2 subwoofers, if available)
  • 2 stage monitors for pianist and conductor
  • 23-24 microphones and stands
  • a digital mixing board with at least 34 inputs (22-23 preamps), 16 outputs, and an extremely flexible routing architecture
  • a Yamaha SY77 or TG77 synthesizer
  • an Akai sampler for the birdsongs
  • an interface between the computer and the mixing board (for 8 ‘groups’)
  • two joysticks
  • 16 channel MIDI fader
  • a computer with enough processing power to run the diffusion software
  • approximately 40 cables long enough to get where they need to go (and extras, since cables tend to die when they are needed most)
OLYMPUS DIGITAL CAMERA
Photo credit Qiushi Xu

If that seems like a dizzying number of things, then yes, you are definitely a human being. This is probably “Tuesday” for the technicians who travel with rock bands or work on television sets, but for modest Classical venues, where electronics or amplification of any kind is looked upon at best as an ‘other,’ at worst a kind of moral failing, this is a challenge. This is, in fact, something Harvey found fault with in the Classical music world. Our venue at Cornell, Barnes Hall, which is a charming converted 19th century chapel, is NOT equipped for any of this. Literally every electronic music concert is a DIY extravaganza, and every piece of gear has to be schlepped over from the Cornell Electroacoustic Music Center, which is itself basically a classroom, a closet, and a few makeshift booths. This piece basically emptied the CEMC’s mic locker, I had to supplement with my own mics (including a pair of DIY binaurals), and we borrowed from the Theater Arts department and one of the visiting composers.

harvey floor chart

Furthermore, Cornell does not own a digital mixing board. The reason this is crucial for the piece is the fact that the routings for each of the 25 incoming signals are fluid, meaning that at about a dozen points in the piece the destination(s) for each input has to change. This can be done on a digital mixing board, where these routings are preset, saved, and can be shifted instantaneously at the click of a button. This cannot be done on an analog board, unless a small army of tiny hands could be on 25 knobs at once, all coordinated to move simultaneously.

OLYMPUS DIGITAL CAMERA
Photo credit Qiushi Xu

Furthermore, not all digital mixing boards are created equal. Many digital boards, while loaded with glistening lights, fancy FX, and claims of that-that-and-the-other gizmo-gadget, are fundamentally rooted in the assumption that all anyone would ever want to do with such a piece of gear is mix a band at a local Christian revival. Anything more complicated than that either requires ‘hacking’ the board, or migrating into a much higher price bracket, which begins to appear exponential. The boards recommended by the authors of the technical documentation for Bird Concerto are such beasts, but older units, new when the piece was written 18 years ago, beyond long-in-the-tooth now, and most don’t even have a way to connect to a computer, a real no-brainer these days, necessitating a separate external interface simply to get sounds between mixer and laptop. Others were so large (like this DigiCo board) there would have been no way to safely fit them into the space without violating some sort of fire code. This is assuming they can be rented, borrowed, or (God willing) purchased on a university budget, which itself exists in a perpetual state of quantum entanglement of way more and way less than you expect, depending on the cycle of the moon, how many undeclared freshmen are in a 100 yard radius, and if such a project is politically useful to a faculty member.

But as I flip through Harvey’s sketches, I come across these beautiful lines of scribbled thoughts, free-associations on the yet-unformed piece as it flits about the aviary of his imagination:

PARADISE GARDEN … Wonderful magic calm! … Paradise garden meditation the heart and soul of the piece 

Remember, nobody said ‘wonderful magic calm’ would be easy, least of all Harvey. After all, his take on the human condition is one of constant struggle towards spiritual transcendence. I have been through the electronics of this piece with a fine tooth comb, designing and implementing patches that we used for our performance (I even bought a second hand Yamaha TG77 for this piece, which is awesome and I will write about at some point), and my brain still gets twisted up thinking about it. I imagine that’s how he saw these tools, and I get the sense he wanted it to stay that way, to retain some of its beautiful mystery, tornadic confusion, unknowability. The English composer Julian Anderson told me about a workshop he attended as a graduate student during which time attendees would get to work with Harvey on composition with electronics. Harvey, by this point well known for his electro-acoustic work, announced that the technician was not able to attend the first day, and singled out Anderson to help him with the equipment. Anderson, somewhat peeved that he, an attendee, was now tasked with playing technician for the master, resisted somewhat, only to acquiesce when it became evident Harvey didn’t know how to turn anything on. John Harbison, who knew Harvey very briefly when they were at Princeton, separately said Harvey told him electronics were a kind of literal magic. I mean, he’s right, isn’t he? Think about the understanding of quantum physics that was required to make the first transistor turn on and off, then think about the trillions of those things in a single smartphone, a single chip the size of a fingernail clipping, and I’m willing to believe we’re all at Hogwarts.

The business of all this electronic trouble is not a fault of creation, it is simply a part of that struggle… or used to be, anyway. Is it really appropriate for someone who grew up in the age of digital audio and smartphones to assume the attitude of someone who grew up in the age of reel-to-reel tape? What kind of insights are afforded by decoupling yourself from the nuts and bolts of creation if you have grown up in an age of technological demystification? Can technology really represent spiritual transcendence, or is non-technology the new spiritual quest? These are questions of performance practice unfolding before our eyes, as fascinating as they are disquieting, especially when it comes time to ask the question typically reserved for shawms and harpsichords, “what is the sound of this music?”

I will write about our performance and electronic solutions for Bird Concerto in a subsequent post (warning: it will be wonkish, but if this guy can make a video about the drill on the Mars rover, I am giving myself permission to be a nerd), but for now this pithy reminder, again from Harvey’s sketches for Bird Concerto:

Don’t forget: lead every being to bliss 

Take your Mynah on its Walks, but careful ’cause that Mynah talks

I’ve been looking forward to properly kicking off this blog for a while now. Many possible topics have come to mind––various musical projects I’ve been involved in, my in-progress dissertation (about English composer Jonathan Harvey and technological obsolescence), audio gear modification posts, cider and beer brewing… but alas, instead I will indulge in a story of what probably amounts to the strangest musical professional experience of my life; partly for connoisseurs of schadenfreude, partly (perhaps primarily) as cautionary tale, and partly as a therapeutic drill for myself to never make certain mistakes again.

img_20181004_192155391
Momma always told me not to run with scissors, but screwdrivers and an adjustable wrench?

Also, and perhaps this is the most difficult to express because this is so personal, it’s not often that people get to hear the nitty-gritty details of what it’s like to be traveling musician. Folks often complain about performers being demanding, insisting on certain amenities in their dressing rooms, or seemingly strange stipulations in contracts, or the occasional freak-out/chew-out over little details, or an artist is not as friendly as you’d like them to be after a show, and so on. But you have to remember there’s usually a reason (read:bad experience) why, whenever or whatever it was.

So for those who can’t (or don’t want to) sit for the long read, here’s the short version: if you are ever approached by a gentleman by the name of Guo Chen (陳菓), proprietor of the concert presenting organization Shanghai ICA, do not work for him. I have not yet been paid for 4 performances I gave this past October for his organization in China––he has made it very clear that he will not be paying me or my musical partner of this trip (more on that later)––and his conduct with us was so unprofessional as to border on abusive. Anyone who knows me should know that I do not make such statements lightly, as I am wont to trust people.

Now the rest:

In July I was contacted by a soprano named Betty. This is not her real name, and certainly some people can put two and two together, but she is the one who is actually contracted with Mr. Chen (for what that’s worth––spoiler alert: not very much) and as such is the one legally bound to do something about this situation. My sympathies go out to her, because, right or wrong, I feel like I could easily have found myself in a similar situation. She said she was approached by Mr. Chen September of 2017 about doing a concert tour in China, and she was asked to find a baritone and pianist to accompany her. Evidently Mr. Chen wanted operatic duets, or something––the male-female counterpoint was an integral part of the concept for the tour, which, as you shall see, becomes a sticking point. She had originally asked two friends of hers, a couple, to join her. They were on board until about May, when the baritone got an opera contract that would keep him from traveling. The pianist was subsequently also unable to go, so Betty had to find replacements quickly. She and I did not previously know each other, but she heard about me through a mutual friend, plus she was moving to my area for a teaching job, which would make rehearsing ideal, so she explained the situation and asked if I would be available and interested in joining her. It would not pay very much, she explained, but all expenses covered, plus China is a wacky, fascinating place, and she had been many times before (albeit never for Mr. Chen, who she reassured me seemed legit).

img_20181004_071559580
Just relax, okay? Relax. It’s an automated people mover, not one of those manual ones.

Of course I agreed because… why not? I’ve always loved traveling, and anyway, China. Everyone’s always talking about China. China’s the future of classical music. China’s where all the best students come from. China’s where all the opportunity is. Everyone is going on recruiting trips to China. University administrators salivate at the idea of full-paying students from China. Chinese food. Our president* has turned the word “China” (“JY-NUUH”) into a punchline. “China China China.” So yeah, I’ll go.

Betty found a baritone, “Steve,” a mutual acquaintance of ours from years ago. Betty connected us with Mr. Chen, and the gears started turning. We received the visa information which, early red flag, we were individually responsible for procuring, plus it was to be a tourist visa, which means any work in China was technically illegal (“this is always how it’s done”: a time-tested argument). We started putting a program together, a kind of “coming to America” celebration of immigration and cross-cultural influences, including some Rachmaninoff, Ives, tin-pan alley, Mozart arias from his Da Ponte operas, and some Chinese-language pieces (a pair of songs by Chen Yi and a very famous Chinese folk song about Jasmine flowers). Not a particularly sophisticated program, since we had been warned that Chinese audiences lose interest easily, but some interesting ideas and good music. Now we just had to figure out when and where we could rehearse, since Steve lives in NYC.

I should mention that neither Steve or I ever signed a contract of any kind. We were essentially sub-contractors to Betty (subcontracted over email, essentially), who had herself signed a contract with Mr. Chen. We were responsible to her, she to Mr. Chen. In retrospect this was an extremely tenuous arrangement. You know where this is going.

img_20181004_212245285
Yes, this vegetarian meal on China Airways is paltry. Yet it offered me better protections on this tour than my lack of contract.

The contract stipulated we would get a schedule from Mr. Chen no later than one week before our departure. It was suddenly past one week before our departure, so I asked Betty if she had heard anything. She said no, and so she wrote to Mr. Chen, asking for details. We received a schedule on Sunday September 30th at 11:53am––our departure was Wednesday October 3rd at 4:30pm (wheels up at JFK), exactly 3 days, 7 hours and 37 minutes later, not 1 week. I hadn’t yet looked at this schedule, but there was something of a fuss in the email thread, something about Steve dropping out, so I looked at the schedule: it was pretty gnarly. To get to our first concert, in Heyuan, which is near Hong Kong, we were to fly 16 hours from NYC to Beijing, Beijing to Shanghai, very short stay at a hotel in Shanghai, early flight to Guangzhou, then a 3 hour car ride to Heyuan, 45 minutes at a hotel, then car ride to the hall, rehearse, meet with audience, perform, drive four hours to another hotel, sleep for literally 2.5 hours, depart at 3am, another long car ride, then another flight to Shenyang (which is near North Korea) for a concert there that evening. This accounts for concerts 1 and 2, less than 48 hours in China. There were 6 scheduled concerts, in Heyuan, Shenyang, Ha’erbin, Nanchang, Xuzhou, and Ji-Ning (one more had been originally scheduled, but evidently fell through). My friend Nicco, a composer who lives in Shanghai, equated this opening travel-salvo to flying into NYC, then to Atlanta, then to New Orleans, then a 3 hour car ride for a concert in Pensacola, then a flight to Prince Edward Island. Are there literally no other routes or concert venues within 1000 mile radius? Was it cheaper to house us in various forms of transportation than to pay for hotel rooms?

Both singers protested, arguing that, just practically speaking, if Mr. Chen wanted them to have voices with which to sing, they would need time to actually sleep upon arrival to recover from the physical stress of travel. For those who might read this and think, divas, I should take a moment here to clarify why this is important. The actual mechanism of the human voice is about the size of one of those ocarinas you see hippies playing at a farmers market, except it’s made out of two thin slices of meat colliding with each other several times per second, and therefore depends on the body’s natural system of lubrication to keep from destroying itself. This is why [good] singing is hard, and this is why you lose your voice when you abuse your thin slices of meat. The extraordinarily dry climate of an airplane cabin is very bad for this meat-carina, which is why you may one day see someone wearing one of these contraptions. Instrumentalists don’t really have to worry about this in the same way: pianists are nihilists, because unless you’re Krystian Zimmerman and you can ship your piano around the world, most instruments we play aren’t ours and are crap, and string and woodwind players can mitigate climate issues by regulating the humidity within their cases. Climate-borne disasters do befall wooden instruments, but glue is usually the answer, or a second instrument––one does not apply glue to vocal folds, and you only get one pair for life. When your body is not your instrument, you have a great deal more freedom to abuse your body in all the ways 20-somethings have mastered… and still play the gig.

Mr. Chen agreed to reformat the schedule, but it was pretty clear that Steve felt this whole adventure was a disaster waiting to happen. A new schedule arrived the next morning, still crazy, if ever slightly less. Steve, still uneasy, outlined a list of demands he needed satisfied within 24 hours or he would not be joining us on the trip. They were fairly practical things, like phone numbers and addresses of hotels, websites and addresses of venues, when and how we would be paid (“in cash… that is what my agency always did with artists usually,” was Mr. Chen’s reply), and a complete and detailed list of travel information, including car companies, ticket info, confirmation numbers, etc. Mr. Chen’s itineraries had all been rather slapdash exercises in copy-pasting, and he sent us numerous iPhone screenshots of our ticket information, usually entirely in Chinese. Mr. Chen wrote back, answering each demand point by point, arguing that from his perspective he had [already] satisfied all of Steve’s demands, even losing a considerable sum of money on account of all the travel changes, and implored us to confirm this new plan.

Betty and I convinced ourselves that Mr. Chen had made an effort in good faith to make things right, so we were both ready to go. Steve, however, still had misgivings, and informed us he would not be going––too many loose ends, too many question marks, and too little clear information from our host. Betty hadn’t worked with Mr. Chen before, so all she could offer was a promise that from her experience in China, people usually made things right, even when everything seemed wrong. Steve was unconvinced and, don’t forget, not really contracted, so…

This was now a day-and-a-half out from our departure. Finding someone who could do all of Steve’s repertoire, plus the duets, has a Chinese visa (they usually take 4 days to process, hand-delivered to a Chinese consulate, provided all the paperwork is correct and the flights/hotels have already been purchased), and rehearse with us, all in less than 24 hours, seemed like nothing short of a miracle. Betty and I discussed an alternative, much more within the realm of possibility, which was to propose to Mr. Chen that we go as a duo––she’d keep all her original repertoire and dredge up some old music to cover part of Steve’s time, I would resurrect some recent solo piano music to do the same, and we would generally keep the form of the original program. We saw this as a reciprocating gesture of good faith, to show that we were still committed to the work Mr. Chen had put into the tour, and that we were serious about going.

Betty wrote to Mr. Chen, informing him of Steve’s decision, and our suggestion. Mr. Chen frantically asked for Steve’s phone number, evidently sure he could persuade him back on board. We soon got another email from Mr. Chen informing us he had called Steve multiple times, leaving messages and emails, with no answer or reply, so he agreed (in writing) to the duo option. Steve soon thereafter wrote to us all, thanking Mr. Chen for his calls, but reiterating his decision to pull out and wishing us luck.

So we left for China. While on the bus to NYC, we received an email from Mr. Chen informing us that one of the venues still wanted a male-female duo. He told us he had previously worked with a Brazilian pop singer named Tom Vitti, based in Shanghai, and asked if would we be willing to make “female songs & male songs and piano solos, also 1-2 songs female & male sing together.” He sent us Tom’s repertoire list, all song titles, mostly a lot of lounge lizard stuff, including songs by the Beatles and famous Elvis tunes. We were a little confused by this. Who would accompany him? Me? Was there a band? Would he send us music? Was there music? Would I be reading off charts? Where would we rehearse, if at all? I forwarded the email to my wife, a soprano, somewhat out of bemusement, but she suggested I get in touch with a singer named Chi Xue who she knew from school, living in Shanghai. At the very least he was classically-trained in America (and a beautiful singer at that), so perhaps there was a possibility of making the “female & male sing together” work even if rehearsal was a challenge. Betty proposed this to Mr. Chen as an alternative to “Brazilian Elvis,” citing all the aforementioned reasons. Mr. Chen’s reply was, to put it bluntly, that won’t work, he [Chi] is not Western (read:white). Betty told Mr. Chen we didn’t see how it was possible for us to perform with Brazilian Elvis, but that he was welcome to book him on our shows if that made things better.

So we got on the plane. It’s worth mentioning that Mr. Chen had requested we bring him as many bottles of wine and Omega-3 pills as we could fit in our checked luggage. These things are evidently very expensive in China, and he would reimburse us at the American price. This presented something of a hazard, considering their proximity to our concert clothes, but again, “good faith,” so we checked away two bottles of wine and about 6 bottles of Omega-3.

That first leg was indeed rough. All in all, about 35 hours of travel from my first bus ride to NYC to the concert stage in Heyuan. Arriving in Shanghai, we met our “keeper,” Yuan, a slight and affable young woman who looked to be in her early 20s. She was our constant companion for almost the entire trip, ordering us food, getting our tickets, shepherding us in and out of taxis, and serving as our intermediary to Mr. Chen when issues arose. She was very kind, easy going, and, in many ways, quite “Western”––she regularly wore a grey hoodie with “INDIANA” inscribed across the front, drank black coffee, talked about wanting to be an artist and studying in the west, and was generally calm company in even the most claustrophobic environments. She seemed perfectly suited for the job of making Western folks feel like they had a confidant, which is undoubtedly why Mr. Chen hired her for the job.

After a short sleep at a hotel in Shanghai, we returned to the airport, flew to Guangzhou, then climbed in the back of a large van and were driven the three hours to Heyuan. The drive was beautiful, the countryside almost tropical, sunny, one valley of rolling green hills after another. We were driven to our hotel, the “Vienna International Hotel,” decorated with Classical bas-reliefs of voluptuous dancing ladies and cellos and Mozart and everything wholesome and Western, and we enjoyed our respective rooms for a grand total of 45 minutes before being transported to the hall: we sat, we ate, we left, and we did not return.

During the drive, Yuan asked me, “Guo [Mr. Chen] wants to know if you can make… uh, the piano in tune.” I was too tired to understand the real meaning of the question, so I took it as a curious inquiry––“Yes,” I said stupidly, “I have tried to teach myself.” I eventually realized what she meant. “Wait, do you mean today? I’m not a professional, it will take me a long time and I need to practice. No, I can’t do it. Did you mean can I tune this piano today?” Betty was quick to chime in, clearly able to spot a bad situation, obviously unnerved by what she was hearing (and my response[s], undoubtedly).

“No, he shouldn’t have to do this. It is not his job. Guo should have taken care of this.” Yuan seemed confused, probably on account of the numerous emotions she had just witnessed from her wards, from confident to puzzled to near-irate.

“But he can tune the piano?,” she asked again, not talking to me anymore. Betty didn’t wait. “No, he cannot tune the piano. He shouldn’t have to. This should be taken care of by Guo.”

“Oh, it’s okay… Guo will find someone else.” Her thumbs texted away.

The hall itself was quite large, corporate-modernist, lit in a neon-cool cruise ship aesthetic. The piano was tiny, a Kawai, maybe 4 feet long, so short I couldn’t hear any pitch in the bass strings, just overtones, all inharmonicity, all shimmering and beating and clattering and not agreeing on anything (a bit like my sleep-deprived body). The sound went nowhere, the hall was an acoustical sock, I could barely hear Betty, even from her position in the crook of the piano (which, to look at it, pretty much put her at the tail of the instrument, or beyond, depending on your perspective).

“So I met Guo,” Betty informed me. Mr. Chen had said he would be at our first concert, but gave no more details. I had been practicing on stage, so it seemed odd he would not have introduced himself.

“And how was that?…”

“Barely a greeting and he starts berating me about Steve not being here, then took the wine and Omega-3 without even a ‘thank you.’ Real great guy, a real class act…”

We were scheduled to have our first “meeting with audience” before the concert, and we were shepherded on stage to find a semi-circle of about 20 kids and their parents arranged around the piano, all facing out towards the hall. No one had told us what to expect, what to prepare for, what we were expected to say or how we were communicating it, so we walked out and smiled and stood in the opening of the semi-circle, not sure what to do with ourselves. Yuan, apparently translating for us, told me someone would like to play the piano for my feedback. A very small girl walked up to the piano and began playing a short piece about blooming flowers, very assertively in C major. She hunched over the keys as though carefully studying her fingernails, barely able to touch the floor with her feet, never mind the pedals, and shaped each phrase with the same carefully tapered musical “curtsey” through the sieve of a relentlessly unwavering rhythmic grid. Was it cute or terrifyingly precise? I couldn’t tell. She finished and swiftly returned to her seat. She was adorable, I told her not to hunch so much and to try sitting up straight, “like a flower.” The translation happened, and she stared straight ahead as though nothing had been said at all. My teacher instinct began to worry, but another girl presented herself with a piece to play. E-D#-E-D#-E-B-D-C-A okay I know this piece. Much of Beethoven’s work had been excised, apparently, because the ol’ chestnut suddenly ended, and girl no. 2 swiftly departed the piano. She could reach the pedals and seemed intent on never letting go of them, so I took out the desk and gave everyone a lesson on piano anatomy. “You can pedal just a little bit… you don’t have to push it all the way down. See how the dampers go up just a little bit when I barely touch the pedal?” I felt like Yuan was lost, so I tried again, using different words and pointing, trying not to be distracted by the little kids crowded around me, all taking this opportunity to play the piano while I battled over semantics.

Next came a gentleman who looked to be in his 30s, one of the parents, who apparently wanted to sing something for Betty. He handed me his phone with a tiny PDF of the score, intimating that I was to play with him. L’elisir d’amore, so I knew it by ear, even if I couldn’t read off the screen. I started playing, and it seemed neither Betty or I had any idea what was about to happen. Holy squillo, batman, this guy could sing, if rather forcefully. Betty says, “so, I can tell you’ve had some training.” He tried to downplay this, but Betty worked with him on his legato and it was clear he knew what she was trying to get him to do. Finally, we were told another student would present to us a Chinese traditional instrument for our feedback. A young girl stood up and asked Yuan for something, and the two of them fussed over Yuan’s cellphone for what felt like a very long time. Was she going to play us something on iPhone? The girl finally revealed what appeared to be an ocarina (not the meat variety), and, reading something off the phone, confidently tooted out some noises that sounded vaguely like Happy Birthday, or something, though I wasn’t sure if this was just my mind trying to make sense of the present sonic chaos or that everyone’s favorite annual classic had in fact originated in the Orient. She finished and sat down promptly, and Betty and I simply thanked her, not sure what to say.

Betty was then asked a very long-winded question by one of the parents, in Chinese. The “question” seemed to go on for a very, very long time, and sounded more manifesto than question (seminar trigger, anybody?), but when Yuan finally translated, all we got was, “can you show them how to sing?” Betty was puzzled. “Well, it took me about 10 years to learn how to sing… but I can give a basic lesson.” She had everyone stand up and do breathing exercises to connect voices with their support, then made the group sing a few notes of a scale. Is this what the question was after? We will never know. The “class” ended, and we had photographs with some of the kids, many of whom seemed intent on trying out some English.

“What is your favorite color?”

“I like green. How about you?”

“Blue.”

“What is your favorite kind of flower?”

“Jasmine. I like jasmine tea.”

“We have famous Chinese song called Jasmine.” Etcetera. I loved ‘em.

I have to say that despite the strangely awkward nature of this meeting, it was undoubtedly one of my favorite moments of the trip. The kids were cute, the parents who spoke with us were very kind, and it was a reminder that wherever you are, people are generally beautiful.

Or at least it’s important to remind yourself of this in China. Without these qualifications, audiences appear to be really awful. They talk, both to each other and on their cellphones, eat food, heckle (or at least yell randomly), walk in and out of the hall during intimate and climactic moments alike, and generally seem disaffected as though they were sitting in a waiting room at the DMV. I’d been warned, but you don’t really know until you’re on stage, jet-lagged, on a crappy piano, playing into a sock, unable to shake the instinctive feeling that literally everyone in the hall thinks you suck. Surprisingly, the audience was quietest during a Debussy set we had programmed, interspersing movements from Ariettes Oubliées with various Préludes. Kind of heady stuff, but they really seemed to shut up, at least for that. So I thought, from now on I’m programming whatever the hell I want, because China!

We finished our concert and walked off stage. Despite the crazy travel, it felt like a pretty good performance. Yuan told us we were going to take photographs with the audience, so we were again shepherded to a backstage door. I felt a single tap on my shoulder, and I turned around. In the cavernous backstage darkness of this massive theater, I could make out a gentleman with very little hair. I remembered Betty telling me that Mr. Chen had no hair, but I wasn’t sure if this was a unique insult or a description. She obviously meant it literally. He stared at me, silently.

“Are you Guo?” He just stared at me, doing nothing. Maybe he did something, nodded… I’m not sure. I couldn’t even really see his face because he was backlit.

“Really great to finally meet you,” I said, pulling my best “blunt American,” sticking out my hand and shaking his, trying to ignore the hyper-logical voice in my head saying, this gentleman’s reaction suggests he did not enjoy your performance. “I have to go take photos,” I said, politely excusing myself. He still said nothing. “A real class act” suddenly came to mind…

We were paraded out into the front lobby and behind a velvet rope, where an endless stream of little kids and not so little kids lined up to take photographs with us. We looked ever so slightly like characters at Disneyland (Snow White and Goofy, most likely), and my face began to burn within about 45 seconds. Betty occasionally turned to the side, hiding her face and massaging her cheeks. We did this for some 10 excruciating minutes.

We lugged our baggage up the stairs (there was no elevator, or at least no one cared to show us) and to a taxi. Betty told me Yuan had let slip that one of our concerts had been cancelled due to Steve not being here. Mr. Chen had obviously not bothered to tell us this in person, though it did explain the mood of our respective first-meetings. We climbed in the cramped back seat of our taxi and departed.

The ensuing car ride was one of the most surreal dream-scapes of the trip, and is one of my most lasting memories, at least as an atmosphere. Our hotel was on the coast in Shenzhen, near the border with Hong Kong, and would take some time to get to (2 hours 17 minutes on Google Maps). There was bad traffic, apparently due to the end of a national holiday, so our driver took a backroad. I would be surprised if we ever exceeded 10mph for a good hour and a half of the drive, on roads that had probably not been repaved since the 1970s. A fine adventure if we didn’t have anywhere to be, except an early flight in the morning and two musicians anxious to sleep. After about two hours, Betty asked Yuan how much longer it would take us to get to our hotel, and Yuan said sheepishly, about two more hours, arriving around 2:30am. Betty gasped, this was basically becoming the original schedule that caused so much trouble in the first place, only instead of 2.5hrs of sleep we’d have “slept” only 1/2 an hour before departing again. And no, one does not sleep in the back of a cramped taxi, with your luggage, amid the random jostling of endless half-foot deep potholes, no matter how tired you are.

It was by this point past midnight, and if anything the traffic in these backroads was getting worse. The air was thick and painful (the driver started smoking––Betty took no prisoners), and there were cars everywhere, even in this seemingly rural area. We stopped at a rest area to go to the bathroom, and the parking lot was almost full. It was near 1am and there were people swarming the place, which had restaurants busily attending to customers. Who are these people? We’re literally in the middle of nowhere. The air was smoggy, such that headlights were hazily illuminated, and nothing was really visible beyond the boundaries of the road except vague outlines and scrubby vegetation. Our backroad took us through industrial parks with tractors for sale lining the roads, “luxury” hotels, neon sign after neon sign, and large tracts of abandoned homes and factories––there seemed to be no rhyme or reason to what was next to what. I began to realize during this drive what a cubist society China is, displaying all its contradictory sides as equal participants on the same plane: capitalist, communist, socialist, individualistic, rural, urban, modern, Western, traditionalist, each presented end-to-end like the sounds of the language, formed in sequence with dizzying tonal virtuosity.

We finally arrived at our hotel, around 2:30am, and Yuan asked for our passports to check us in. There seemed to be some confusion at the front desk, and it became clear that our reservation was not showing up. I’m still not sure if Yuan ultimately booked us new rooms right then and there, or if there had been a misunderstanding, but we stood around for quite a while, bleary-eyed, waiting to finally get some rest. The beds in our respective rooms were quite hard, as though cushioned with actual plywood, and our televisions appeared permanently switched on, something that might have been remedied with unplugging if the plug itself were not embedded in the wall. Somehow I managed to unplug the power to the cable box and the television went dark, no longer receiving any signal. I mention these details because, as the final impediments to sleep, it seemed the interminable taxi ride had somehow managed to continue, if only spiritually, into the hotel room. I finally got to sleep for a few hours.

That was the end of day one.

We next performed in Shenyang which, just to remind you how absurdly this tour had been planned, is at the opposite end of the country, near North Korea. The theater, also cavernous, was a collection of halls, the whole structure strangely bleak and seemingly abandoned, with set props left out in the hallways and some doorways held shut with bike locks.

img_20181006_155010482
A major regional concert venue, or grandma’s attic?

This was across the street from a massive edifice of a building, an important governmental seat of some kind, imposingly visible out of my hotel window. We were interviewed by local television literally ten minutes before the concert, about said concert. Betty was quite diplomatic about her experience in China, how wonderful the culture was, the people, etc, then they asked to talk to me. With Yuan again translating, I was asked “how I collaborate with Betty?” I assumed this meant how I came to know her, so I outlined the story of how she connected with me. No, that was not the correct answer. They asked me again. Maybe they wanted me to talk about literally how to play with a singer? I talked about how you have to listen in a special kind of way. The interview suddenly ended. Was that what they wanted? Who knows! Before we went on stage, Yuan told us they asked her to give an “interview” where she pretended to be an audience member who had just heard us give our wonderful performance, and all the wonderful Chinese repertoire we had just performed. I guess that qualifies as a pep talk.

That night marked the first time we had been able to sleep adequately. Our next stop was in Ha’erbin for an afternoon concert, and our first time taking the bullet train. We were supposed to switch trains somewhere along the way, and we were booked in business class while Yuan had been stashed way down in economy somewhere. We weren’t really aware of the details, assuming Yuan would come get us, but at one stop we were suddenly kicked off the train, evidently because there were other passengers now booked in our seats. Our current tickets did indeed say this was our stop, so we were grateful for this coincidental intervention. But where was Yuan? We wandered around on the cold platform for a while, thinking she must have been even further down the train than we thought. We waited, but it became increasingly evident that we were alone without tickets for the next leg of our trip.

img_20181007_093516619

I texted Yuan, asking where she was, and I received a message that she had forgotten to get off the train and would exit at the next station, a half hour cab ride away. She told us to wait at the exit, a point of confusion because, since everything in China is cavernous, there were several exits, each with major locational implications. Thus ensued about two and a half hours of chaos where we exited the station, waited in the cold, wandered around looking for Yuan, went back with her into the station, then back out and deep below the station to get new tickets, then went back into the station, all with our luggage in and out of security checkpoints, engaging in elbow wars with aggressive old ladies on escalators, all while watching Yuan descend further and further into a deep state of panic. It became clear we were not going to make our afternoon concert on time. She phoned the concert presenter to tell him we would be late, then told us he was cancelling the concert because they did not want the audience to wait. She phoned Mr. Chen to inform him about the situation, and then in the middle of the crowded station crouched to the floor and broke down. Betty and I tried to comfort her, to make sure she knew we weren’t upset, that concerts get cancelled all the time, she had made a heroic effort and had a huge responsibility, etc etc, but she uttered something about Mr. Chen and their phone conversation, and it seemed there was more to this than she was letting on.

img_20181007_084208437_hdr

Yuan later told us the venue was going to fine Mr. Chen for us missing the concert, which seemed awfully strange, revealing the degree to which we did not understand the nature of his arrangements with these venues. There had been some sort of fight with the audience, already at the hall[??], and the fine, as it turned out, was somewhere between 60,000-80,000RMB (the number seemed to keep changing), or about $10,000. Mr. Chen was evidently trying to pass the bulk of it onto Yuan. She asked us how this situation was going to affect us. I think we were rather puzzled by the question. “I mean, it’s just one less concert, but this tour was very poorly planned, so it’s not really a surprise. So, other than not performing today, not at all.” I’m not sure we really understood her question. What was clear once we arrived is that the time it took us to get from that intermediary train station to our hotel in Ha’erbin, including taxi ride and construction-impeded traffic, would have had us arriving late no matter what, at least missing all of our rehearsal time if not more.

Despite all this, Betty and I spent a rather wonderful evening wandering around Ha’erbin, a popular vacation spot (famous for an ice sculpture festival), and a beautiful city with many Russian architectural influences. While out we came across several large crowds of older folks partaking in synchronized dancing (really exercise) along the river front. In a moment pure Ivesian perfection, a traditionalist group and a modern-techno group had set up right next to each other, their respective musics blaring distorted through rickety wheeled amplifiers. If you found the right place to stand, you got a perfect mix of both. It seemed like a sonic representation of our first day’s taxi ride, of China new, old, and how this dialectic looks(/sounds) from the outside in.

Speaking of sounds, through my hotel window in Ha’erbin I heard an extraordinarily verbose songbird, chattering interminably. It sounded like a mockingbird, or magpie, singing an absurdly incongruous repertoire of phrases, and after about 10 minutes of non-stop virtuosity I had to see what it was and looked out the window. The view was not much, a courtyard and a bunch of staircases, and I couldn’t spot a bird or nest or anything remotely avian. Looking up “China songbirds,” I discovered that many people keep Mynah birds, a member of the Starling family (hence the extraordinary voice), even taking them for walks in their cages, the theory being that as you swing the cage the bird has to work to continue staying perched and thus gets exercised. I couldn’t help but feel like this was some kind of metaphor for my experience thus far…

img_20181008_060446723
Out for a walk?

That was the end of day three.

Yuan told us we were on our own getting to Nanchang, apologizing profusely, saying she needed to “do something.” When she said we were on our own, really what she meant was that some other keeper would be picking us up in the morning to deliver us to the airport, then she (Yuan) would meet us at our destination. I cannot remember the name of our new keeper, since we spent so little time with her, but where Yuan was generally calm and understated, this girl was bright, energetic, and, it seemed, anxious to interact with us. She was also young and “Western,” and had apparently been waiting for us since some ungodly hour in the morning. 1am? It was uttered in passing so casually that I remember the doubletake more than the actual number. We were dropped at the airport and our new friend was gone.

Nanchang was the first concert where we felt really prepared to make music. I had managed to have two full nights of sleep (taking melatonin helped tremendously), the hall was really beautiful, not the dead socks we had previously performed in, but a space with real resonance to play against, and the piano was the first I considered a “concert instrument.” It was a modern Blüthner, a rarity in my experience, but it had a beautiful singing tone, and plenty of resonance to actually produce the orchestral sound needed to support a good singer. Betty was feeling good about her voice, we both felt good about the piano and the hall, we were ready to go.

img_20181008_162049565

Right before we went on stage Betty mentioned something about her cords (vocal folds) not coming together. Remember the meat ocarina, those vocal folds actually have to completely come together in order to really produce a clear tone, and accomplished singers can tell when they aren’t. There are plenty of reasons why they wouldn’t be, including inflammation––we had spent a considerable amount of time waiting around in a cold, windy train station the day before, plus our first several days in China had not been particularly restful. We went out and performed the first half of our program, rather well I thought, but at intermission Betty complained of feeling that her voice sounded fuzzy and unfocused. I hadn’t remembered hearing this, although I had felt rather preoccupied with my instrument, which, while beautiful, had revealed itself to be rather inflexible––it seemed intent on sounding beautiful in only one kind of way, and wouldn’t adapt to the sounds I wanted from it, especially in our Debussy set. We went out for our second half, which began with some early American art song. I could finally hear something fuzzy in Betty’s voice, and after we walked off stage she told me she thought she was losing her voice. I was going to play the Chopin Barcarolle next and she said she’d try to figure out what was going on, but she said she might need to cut some pieces short, depending how things were going.

The Chopin seemed happiest on this instrument, lavish golden sounds carelessly lapping all over each other… so long as I didn’t try anything too fancy (the piano protested if I did). Betty really did lose her voice during the final set, somehow managing to make her way to the end. Everyone falls on their ass at some point––professionals fall on their asses gracefully, as though to suggest, “I meant to do that.” That was Betty’s performance, and she managed to hold her composure without fail. I felt really badly for her––I guess a pianistic equivalent would be if my hands swelled up so much I couldn’t move a finger, or I suddenly developed arthritis. Back at the hotel I told her a stupid story about pre-pubescent me having a major voice change during a school production of Kiss Me Kate, and subsequently losing my voice during the performance. In retrospect, that was maybe not the most sensitive thing I could have said, but she remained unflappable…

The body is pretty smart. It doesn’t care if you’ve decided to make the best of a bad situation. It doesn’t care if you’ve decided to trust someone you have no reason to trust. It doesn’t care if you really need to do that one more thing, or sing that one more sing. It operates systematically: “I’ve had these stresses inflicted upon me. I don’t like what’s going on, this activity needs to stop.” Inflammation is one way of doing this. It’s also usually a pretty helpful signal to the brain, which is much more skilled at self-delusion than the body. I think our brains realized that a canceled concert in Ha’erbin had actually been a gift, because considering the madness of our first few days of travel, a lost voice might have happened anyway, and without time to recover before the next concert.

At this point we had two days off to spend in Shanghai. Betty decided to go on 48 hour vocal rest, and I agreed to shush her if she ever said anything (patriarchy?). I won’t linger on Shanghai much, except to say it’s a wonderful city and certainly worth the time to visit. Mr. Chen had arranged for me to practice at a music store near the Shanghai conservatory, and I was delighted to see a photograph of my old teacher, John Perry, listed advertising a masterclass series at the conservatory. The Bund, as the main river front is called, is particularly spectacular, especially at night, because everything looks unreal. All the bedazzling LEDs shimmering on the ghetto-turned-financial-district across the river are disorientingly three-dimensional, and the bedazzled buildings look fake, like you’re admiring a tiny model of a futuristic city blown up by special optical tricks and shadows. But it’s all real. That’s perhaps what’s so unreal about China, how real everything actually is.

That’s undoubtedly what makes this final chapter of our adventure especially bizarre, and why I’m still reeling in it. Our final performance was in Xuzhou, a little less than halfway between Shanghai and Beijing. Ever apologetic, Yuan left us on our own the two days we were in Shanghai because she needed to consult with a lawyer about the Ha’erbin fine Mr. Chen was attempting to pass on to her. When she finally met us at our hotel to go to the train station, she told us she had agreed to pay 20,000RMB, or about $2800. I’m not sure how much she was paid to be our keeper––perhaps this was her fee, and she was essentially offering her services for free. Perhaps her family is well off, considering she wants to study in the west. It seemed like a lot of money for someone her age to owe, regardless.

For our final performance, we were splitting the bill with Brazilian Elvis. We’d perform the first half of our usual program, including our Jasmine flower encore, and Tom Vitti would do the rest. We arrived at the train station and told Yuan we were hungry and needed to find some food before getting on the train. Both Betty and I are vegetarian, which, despite warnings about being vegetarian in China, was not so difficult, but it did mean we had to spend a little extra time looking. Yuan said she’d watch our luggage and we wandered around until we finally found something that looked reasonable. Yuan, now 20,000RMB poorer, was obviously very conscious about us making our train, so she was sure to remind us that we must be back as soon as possible. We found a place and ordered, but waiting for our food I started to get a number of worried texts from her. Where are you guys? Are you done yet? I need you back here. The train wasn’t leaving for another 20 minutes, but we asked for our food to be packed to go. I texted her back, reassuring we’d be there momentarily. Suddenly Yuan appeared next to us at the restaurant, almost more panicked than in Ha’erbin, on the verge of tears. “WE HAVE TO GO NOW. Come on, come on. We have to go. Your train is boarding.” Betty and I attempted a protest, since it was a long train ride, but Yuan seemed not to hear, plus we realized our luggage, with passports, laptops, etc, was now sitting unattended in the middle of the crowded station. We left the restaurant, leaving our not-yet-materialized lunch behind. We had previously picked up some small pastries, just in case. Apparently the case was just.

We soon realized why Yuan was in such a panic. As we got in line for our train, we saw Mr. Chen, farther back in line and now fully illuminated, wearing a herringbone pea coat and dress shoes, staring at us, one hand holding his cellphone and the other the handle of his rolling suitcase. He made eye contact with us briefly, but without any gesture of acknowledgement or recognition he looked back down at his phone. The message there was pretty clear.

So we sat on the train for a while, waiting for it to leave. Yuan again apologized to us profusely for not getting our meal, but I’m pretty sure what sympathy we had saved for her was beginning to slip away. Mostly, we just couldn’t figure out why she would cow-tow to such a clearly manipulative jerk. Why didn’t she just quit when Mr. Chen demanded she pay up on account of his poor planning? Was the pay that good? Was he promising her connections? Were the legal consequences of her not paying so onerous? We figured she’d been at this job for a while now since she often talked about previous tours, so I could understand her feeling obligated to the organization and her boss, especially because she seemed to be a particularly caring, empathic person. But those kinds of people are also easily manipulated, especially by certain kinds of manipulators, and so the conditions of her employment began to crystalize…

Two pastries and a three and a half hour train ride later, we began pulling into our station. Standing in the aisle of the train waiting for the train to stop, I saw two white dudes near the end of the car. One was tall and lanky, scruffy facial hair, guitar case slung over his back, and a smaller gentleman, more clean and hip looking. Brazilian Elvis, clearly, and … accompanist? We were nearing the exit, my suitcase was stuck on something, and I heard a sharp, “Hello! Hello!” “Hello” pronounced with down-speak is perhaps one of the more irritating sounds the English language has to offer. It was Mr. Chen, standing on the platform with our new friends, waving at me. Not sure if he thought I was momentarily planning to stay on the train, or somehow yelling at me would help to lubricate my suitcase. In any case, it was the first word of any kind he had uttered to me thus far. Nice to meet you too.

So we all stood on the platform together in joyful reunion for a happy moment, then began our trek through another cavernous station. Mr. Chen looked younger than I thought, the same way you can spot college freshmen from a mile away. They just look… out of place. His demeanor was put-on something, though I’ve never really been able to put my finger on it. His gait was a slow, wide swagger, a “boss-walk,” a “what the fuck’s your hurry” kinda walk. Ironic, considering everything. Perhaps this was a performance for us. We chatted with Tom and Jose, our new friends. I tried to be friendly with Jose, piano camaraderie or something, but that went nowhere. Tom was nice. Not sure what Mr. Chen told him about their involvement in this, but we tried to forget about all that.

Arriving at the hotel Mr. Chen attempted a conversation with us. How was our trip so far, and other such niceties. It was a very self-conscious conversation, everyone seeming to speak from beneath gritted teeth. Yuan had ordered us some food and we quickly retreated to our hotel rooms.

The venue in Xuzhou was a gorgeous space, a glass spherical structure seated at the edge of a lake, two pagodas visible in the distance (monasteries, someone told me), and the inside was very elegant, clean lines and an intimate seating arrangement that seemed to bring the audience seating close to the stage. The piano, to my absolute delight, was a Hamburg Steinway D––finally, a real piano. The space was not quite as resonant as Nanchang, but the piano could actually do what I wanted. Betty gave another class, this time on her own, again for little kids, but unfortunately in singing. I say unfortunately because no one should be teaching voice lessons to little kids, ages 6-9. What do you teach to someone whose voice isn’t even fully grown? Stage presence, maybe, posture, breathing. Betty did her best, teaching in Italian, no less, since the host teacher whose students were performing had studied in Italy.

Oh, Danny boy…

Watching Tom and Jose rehearse, it became clear the exact speed and dimensions of the bullet we had dodged by refusing to take on this particular musical challenge. I have to reiterate, Tom was a really, really lovely guy, and I have only positive memories of him as a person. I don’t think I would have felt that way if I had to play for him. Jose was clearly a Jazz pianist, but it seemed like they weren’t on the same page about anything. Tom had some lyrics sheets, Jose… I’m not sure what he had. He was reading something off an iPad, but it didn’t look like a score of any kind, nor did it sound like one. Mr. Chen took turns either standing around backstage, looking bored and sullen while he stared at various things and/or people, or sitting in one of two laz-y-boy-sized automatic full-body massage chairs positioned near the entrance of the backstage. We were in the venue for close to four hours before performing, and neither of us are really sure what he did in that time, other than one of these two activities (and at one point telling me that my name was too difficult). I so wanted to snap a picture of him and Brazilian Elvis, side-by-side in massage chairs, eyes gently shut in what I imagine must have been blissful retreat from whatever it was they weren’t otherwise doing.

Our performance felt very good. Betty sounded spectacular, her voice clearer and more focused than I had ever heard it, and I was able to make sounds and colors that actually had something to do with my imagination. We had fun performing. The audience was also the quietest we’d ever experienced, possibly due to a lengthy pre-concert announcement, in both Chinese and English, that explained the importance of attentive listening and considerate audience decorum.

As for Brazilian Elvis, well…

We walked off stage to find Mr. Chen waiting for us. “Congratulations,” he said, in what was probably the only word having anything remotely to do with any of the actual work he had actually brought us to China to do. Betty and I took a picture together backstage, it felt good to be done. Now the hard part––Mr. Chen still hadn’t paid us.

Leaving the venue, we both agreed we needed to corner him and ask about the money. He was already outside the building, we quickened our pace to catch up with him. Yuan asked me, “is Betty mad?” I explained that we needed to talk to Mr. Chen about money. We caught up and dove in.

“I will pay you via wire transfer,” he said. “It is the way I always do it with my musicians.”

“Okay, but that’s not what you told us. You said you were going to pay us in cash.”

[just to refresh your memory, this is from his email to Steve, replying to the Schedule-gate demands: “in cash… that is what my agency always did with artists usually,”]

“No no, I never do that. I don’t have the money from the venues yet. I will do this over wire transfer. We will meet tomorrow morning to discuss the details.”

I’m not sure what happened next. Probably we gave up? It sank in that we didn’t have any recourse at this point. In fact, what recourse we had literally vaporized the moment we stepped on stage that evening, not having been paid for anything. In fact, my wife’s aunt, a lawyer specializing in international cultural law explained that any real legal standing we had was actually surrendered the moment we gave concert no. 2 in Shenyang not yet having been paid for concert no. 1. We had just completed no. 4. Suckers.

In any case, we prepared for a fight. We pulled up Betty’s contract, trying to puzzle out all the ways he might argue for paying less on account of Steve’s absence, or nothing at all. In any case I think we both expected a transparent fight, and we were prepared, having annotated and highlighted various relevant clauses. We were slated to meet at 10 in the lobby. Communicating to us through Yuan, Mr. Chen pushed our meeting back an hour to 11. We walked with him to a nearby shopping mall. He said he was looking for the Starbucks, but instead we ended up at 85ºC, a clear Starbucks ripoff (which, as it turned out, was literally right next door to the Starbucks). I felt like this was high noon or something, we all sat down, expecting to get to business. Instead ensued a stream of smalltalk and awkward niceties. “Where do you live? [how he somehow managed not to know this is, I have to admit, impressive]… What will you do next?… How many students do you have?…” He used to play the bassoon, apparently. He hated making reeds, so he stopped. “Where are you off to next?… What does your wife do? Oh, she’s a singer? Is the famous? Maybe she can come next time… How were your hotels? Oh, I see. That’s too bad. The last group that was here was a young quartet from UK. There were many problems. They did not sleep much either, sometimes less than three hours [there was definitely pride in this statement]. There were broken instruments that had to be fixed. Every tour has its problems.” After an half hour or so of this, he tried to excuse himself, saying his train was leaving soon, but we stopped him, demanding to know how we would be paid.

“As I said, it will be over wire transfer, this is how I always do it with the musicians. It will take about a week. You will send me your bank information. This is always how it is done. You will be paid for 5 concerts. You will be rich.”

We tried to argue minutia, really just to keep him there, about whether American banks would accept a wire transfer from him and what not, but it was pretty clear there was not much to be done at this point. He left us with the following statement: “I will pay you, don’t worry––I’m a professional.”

I probably don’t really need to finish the story at this point, except to state the obvious (again, schadenfreude). I think we both felt a bit defeated, and were ready to go home, but we had two days in Beijing to enjoy. Our last night in Beijing concluded with a visit to Tian’anmen Square. It was possibly the only thing more surreal than our final conversation with Mr. Chen and our early morning taxi ride of almost 10 days prior. Tian’anmen Square is not actually accessible. Fence upon fence upon fence upon fence upon fence separates people from traffic, traffic from traffic, traffic from people, people from people, and then, amidst all the seething humanity, Tian’anmen Square is completely empty, save guard posts and armored vehicles with tinted windows, the tremendous edifice of Mao’s mausoleum, and a massive neon-lit sculpture of roses in a basket, apparently celebrating some kind of political anniversary. Rectangular formations of surprisingly tall honor guards (arranged from tallest in front to shortest in back) marched around the square, as well as similar formations of what I can only describe as “dudes in suits”: groups of bro-y looking young men, all wearing matching black suits, no tie, unbuttoned collar, all walking in a loose casual gait, yet somehow all in time and formation. Party officials? The PRC Beer Pong league? The enormous portrait of Mao looks down upon it all with that vague Mona Lisa expression, hordes of tourists snapping selfies with Him in front of one of the most significant monuments to popular protest in the world, its memory preserved as a visual black hole, retinas saturated from spotlights directing attention towards the Heavenly Gate of the Forbidden Palace.

It’s not a toilet if you can’t use it, right?

Once we were back in the US, taking the train from Newark to Long Island to pick up Betty’s car, we received the first of several hateful emails from Mr. Chen. This first one was directed at Steve and his final correspondence with us before we left, reiterating his reasons for not joining us and wishing us luck. It was pretty ripe. Here’s a taster:

“[Betty] introduced ‘[Steve] who is a rising star in the recital sphere in the US’ but unfortunately I did research & have found nothing of it online when I got your email on 2nd.so'[Steve] who is a rising star in the recital sphere in the US’ is true or not? … You forced me to change the schedule and tickets in 24 hoursthe reason of your side says’American unions, of which I am a member, stipulate at least 12 hours between the end of a performance and the next scheduled event for a tour.’ I will not believe you always have 12 hours for that before you show the official proofs from all your worked orchestras-companies-theatres and American unions.So it is not true absloutely if you can not … You even said ‘We have no contract’ after my hard working with schedule & tickets changing & paying and made the fun with me. Yes,we do not have direct contract so all the compensations which above I will have to ask the person who introduced you & signed this contract with me in law certainly. So [Steve],I wish you enjoy your 12 hours everyday there if you can show the proofs from the ‘Amercian Unions’ which prove you never started the working in 12 hours after the concerts finishing in your life.”

Betty immediately texted Steve, asking him not to reply. I think at this point we could both agree that Steve’s instincts had served him well, and it was probably the right decision to part ways with this whole adventure. Nevertheless, still wanting to be paid for our work, Betty wrote very politely to Mr. Chen a day later after we had both returned home, basically ignoring first email to Steve and sending him her [secure] bank transfer info. A second salvo ensued:

Dear [Betty]

It is nice to know you had arrived in US safetly and good to know you had enjoyday day in Bejing.Thanks for comments about piano & hall of Xuzhou and they are beautiful indeed.

Thank you for the information of Bank transfer and I actually was planing to write to you to ask it tomorrow because you just returned on monday and need rest I think.

I am going to make the transfer to you with the concerts fees as soon as our account to be clarified and I hope it will be ok in coming days(1 week)as I told you in coffeebar Xuzhou.

About the concerts fees-

2 musicians 400 dollars per concert(check our contract) not 600 dollars per concert

4 played concerts and 1 missed concert = 5 concerts? but not 6 anyway,

So 4-5 concerts fees = 1600 or 2000 dollars.

For the expense in Beijing I think it is ok.

For this project,it could be the worst one till this moment which I have ever met in my musical life,it is so unprofessional,unserious,irresponsible & unacceptable and impolite one absloutely.

It is the first & the only one which with the musician missing till this moment to my company ever and all the theatres have been quite unhappy & the long trust with my agency has been affected by your unserious changing.I have signed the series 10 concerts with Ji-ning concert hall and it should be the last one in october of 2018(all previous 9 concerts went well) and they expressed the very disapointed feeling & conceled this one,the cooperation between my agency with them for next years will be affected by your accident probably.

It is forbidden to let the another side know the details between my contract with my cooperator actually,but I have to let you know what I lost as your agency this time, for your musicians change(1 time) and baritone missing(1 time) –

The Heyuan Grand Theatre could not pay me because the broken contract

The Ji-Ning Concert Hall canceled the concert

For concerts fees of these 2 theatres-the lost of my side

20000yuan+15000yuan=35000Yuan=5072dollarsrate 6.9-1

By your break with the contract stronglymy agency needs you to provide a serious letter with exact explaination and apology in person & to pay all the compensations which caused by your side before your concerts fees transfering seriously,and all what I wrote here I will be responsible in law.

The compensations will not only for the concerts fees lost and expense of trip,but also with the compensations for the awful effect to the long trust & friendship between the theatres with my agency.

About the others will come in soon emails.

And they did:

Hi [Betty],

This email you might see the details of concerts in Haerbin & Xuzhou.

7th october Concert in Haerbin concert hall

Original fast train (06:39-09:08 G4723)could get to Haerbin in time and there should be a good concert in the afternoon,but I rebought the new tickets(09:44-11:14 G8125 &11:45-12:52 G885for you and Yuan separately after your compalin of early time.(It is national holiday of China during 1-7 october as I mentioned so it is quite difficult to get the tickets and I just had to get the new tickets from different carriages so that Yuan made the mistake and the final concert of series in 2018 between Haerbin concert hall with my agency had been lost finally.

The original train was direct and we could avoid this trouble if you did not force me before you came,and the audience in Haerbin concert hall even had quarrel with administrators by the canceled concert & made the really negative impression both for the hall and my agency.attentionthis is never happened both for hall & my agency

The Haerbin concert hall asking my agency for 1 new concert in november also 3 concerts without payments in 2019 as compensations.

For this accident my agency will lose 60000RMB basically.

It is not your direct mistake but it caused by you originally so you need to take the half responsibility of it -30000RMB at least.

12th october concert in Xuzhou concert hall

The baritone missing so the concert hall suggested to have a male singer to join for this problembut however you said that you are not able to perfrom duo with the Brazilian male singer etc. so that I paid for Tom & Jose (concerts fees 3750RMB+2000RMB=5750RMB / tickets fees 558RMB of 2 ways=1116RMB and hotel fees 178RMB+178RMB=356RMBtotal expense 7222RMB– budgetbaritone concert fee 200dollars/1380RMB+tickets fees558RMB+hotel fee 178RMB=2116RMB=extra 5106RMB for this concert

For 2 accidents of Haerbin concert hall & Xuzhou concert hall I require you pay 35106RMB=5074dollars(rate 6.9/1) to me as compensations.

By the way,all the original flights & trains I arranged which are planing and exact for the locations of those concerts,the item mentioned my side determines for it meant the tour should be on time.

For the list of other compensations which will come soon.

This was our last correspondence with Mr. Chen, and further “compensation lists” have not materialized. I assume this was the desired outcome for him. Basically, if we want to be paid, he is demanding Betty reimburse him to the tune of $10,146 and write a letter saying how very sorry she is for his trouble. Our fee, as you can see, is paltry. In fact, under normal circumstances, we might have argued that we did the work of three people, replacing Steve’s repertoire, and therefore should be paid the full $600. Provided we were paid for 5 concerts (assuming the Ha’erbin concert was not our fault), this would amount to $3000, or $1500 each, which is already pretty miserable, considering the mess this trip caused to our teaching schedules.

So finally, the sticking points. From the contract (K2 referring to Betty’s side of the agreement):

1) K2 has to arrive in time according the tour schedule.
2) K2 has to arrive at the venue and press meeting in time.
3) K2 provides a program in time.
4) K2 provides the materials for local promotion and performance permission in time.
5) K2 is obliged to follow tour organisational arrangement of K1.
6) If K2 cannot perform all parts assigned because of illness, payments will be deducted
proportionally.
7) No change of any musician. If someone gets sick and is not able to come to, K2 has to find a substitute-cover.
8) 2-3 Chinese pieces are required and K1 will offer the scores not later than 3 months before the tour starts.
IV) Breach of Agreement
In the case of a breach of agreement the responsible party will have to cover the cost that has arisen for the other party. The court of jurisdiction is the location of the plaintiff.
V) Cancellation of Agreement
In the case of an act of nature beyond human control (force majeure) this paragraph becomes invalid. [??]
VI) Attached to this agreement are:
– Tour Schedule (will be provide by K1 no later than 1 week before the tour start) [this is stated in an earlier clause as well]

In his first email to Steve, Mr. Chen claimed the original breach of contract (sounds like original sin) was when Betty’s first touring partners dropped out. Mr. Chen of course never made any mention of anyone being under breach of contract until our return to the US, since that’s obviously when it became most convenient for him to do so.

As for Steve’s untimely departure, Mr. Chen’s first nasty email to him stated the following: I had sent the final schedule of cities to you longer than 1 week. This is a lie. Remember from the beginning of this whole adventure, “We received a schedule on Sunday September 30th at 11:53am––our departure was Wednesday October 3rd at 4:30pm (wheels up at JFK), exactly 3 days, 7 hours and 37 minutes later, not 1 week.” It already took him several days to get back to Betty after she asked him for the schedule, and she asked after the one week deadline. My bet is he hadn’t made one yet, or it wasn’t finished. The idea that the Ha’erbin cancellation is our fault is laughable. Maybe he should consider the health of his performers before making these schedules in the first place, and not wait until 3 days before their departure to be surprised when performers demand to be able to sleep.

To reiterate a point from earlier, after Steve dropped out, my wife suggested a replacement, Chi Xue, who Betty suggested to Mr. Chen, and Mr. Chen turned him down. Mr. Chen agreed to our duo idea, in writing, before our departure, and he surely knew the nature of his own contracts with the venues––if a missing musician was going to be such a problem that venues would not pay him, it would have been in his best interest to let us know before we left. “Hey, if just the two of you come, I can’t guarantee any of us will be paid.” But instead he waited until we were safely back in the US to tell us this, since we asked him directly about payment and he promised he would pay us.

So the fallout? Not very much. The contract Betty signed is basically trash and should never have been signed by anyone. As it turns out, it was a “preliminary” contract, still with the previous musicians’ names, so it seems even she wasn’t even really under contract anymore. Apparently the only person with legal standing in this situation is me, and that is to sue Betty for what Mr. Chen owes me. I’m not planning on doing this. She should have been more careful about that (and so should have I), but again she was relying on her prior experience in China where “people make things right.” From what I can gather most of her experiences were at universities, where trust and reputation are undoubtedly the protective glue. We can’t legally go after Mr. Chen for what he owes us because it’s China, where the legal system is a feudal circus designed to favor Chinese nationals, and while he could try to go after us in New York State for his “compensation lists,” he really has no case (both my wife’s aunt and Betty’s lawyer sister have confirmed this), and since he would have to find a lawyer in New York and file in the New York court system, this would undoubtedly cost him far more than what he owes us. Just a lot of sand-kicking, really.

So why do I write all this? Mostly as a warning. China is the wild west. “Some animals are more equal than others” is the law of the land. We should have refused to continue performing unless we were paid, and that was our big mistake. But really the reason this bothers me is that in some way, “Mr. Chen” is something of a universal. I can think of a few people I’ve worked with in the US who I would consider “Mr. Chens,” not because they’re Chinese, certainly, but because their mission of “supporting young and rising musicians” is a guise for masking their own musical mediocrity with a convenient means towards self-enrichment and self-aggrandizement. I can think of many more people who, while not a “Mr. Chen” through-and-through, exhibit some of those traits––nice when all’s well, patronizing when you’re more “difficult” than expected.

It’s hard to learn how to make demands for the work you do, especially when that work is daily, constant, emotionally taxing, and rooted in something you love so much you can’t even quantify its worth. But musicians should be paid for their work, full stop. This is not free, and we do not buy groceries with “meaningful experiences.” We should make money from our work and decide to go on vacations on our own damn time. One does not have to lose that youthful idealism in order to be pragmatically self-protective, and that’s the lesson for me here.

Did you really think I wouldn’t talk? I’m a fucking Mynah! That’s what I DO!

New website

Getting started and realizing I left my shoes at home, having managed to walk here somehow.

I have needed a new website for a long time, especially something that would reflect some of my more nascent recent activities, in addition to reorganizing my concert calendar, uploading materials, etc. Unfortunately I’m wandering into some unknown territory with this website redux, so it’ll take a little while to get this place smoothed out and organized…

Thank you for your patience. In the meantime, enjoy this photograph of me contemplating an unusual assortment of objects while I attempt to remember what I was doing.